Camel.Component.Servlet.Mapping.Context-Path

Posting Komentar

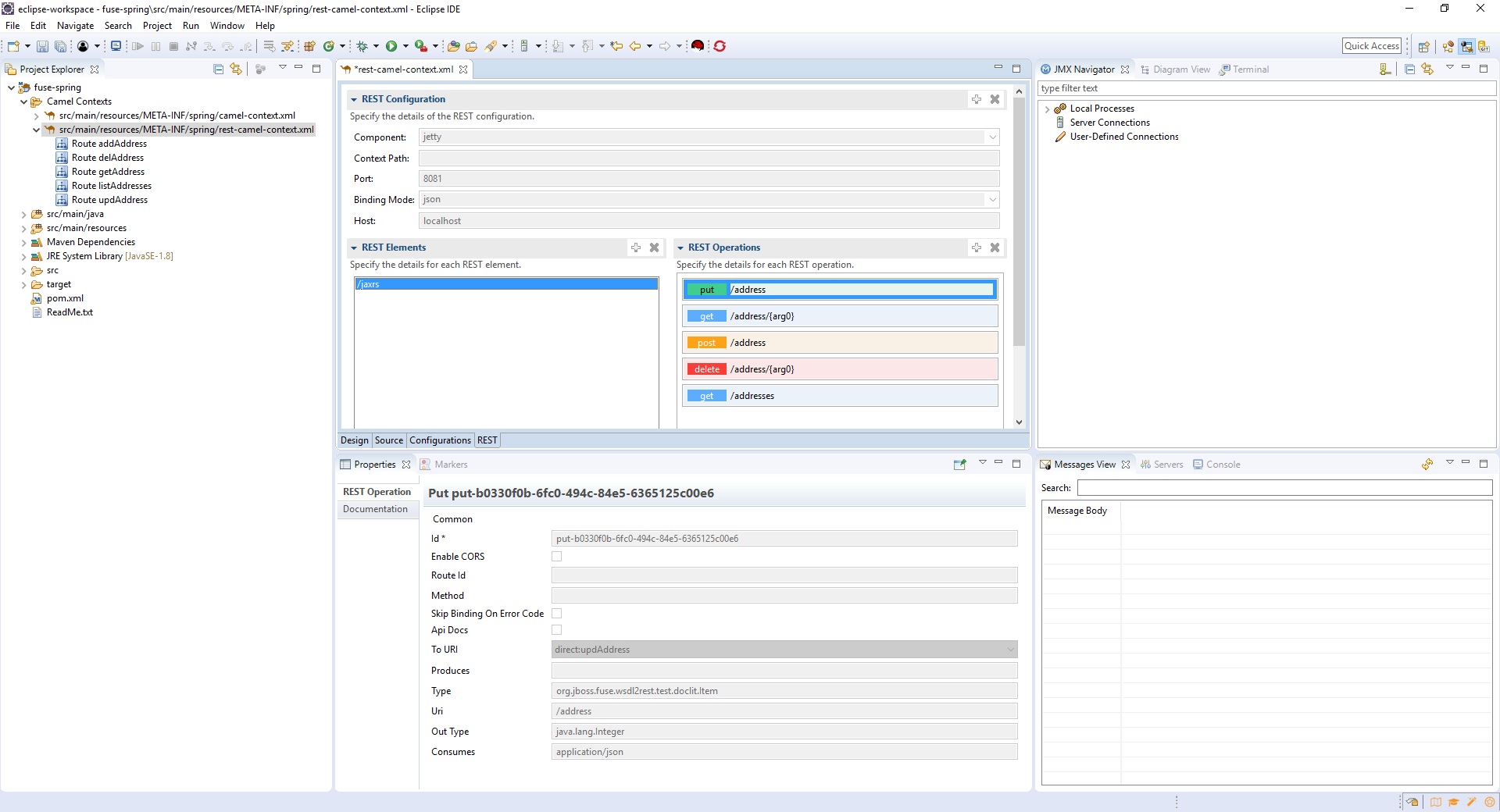
Camel.component.servlet.mapping.context-Path. Connect and share knowledge within a single location that is structured and easy to search. The servlet component allows you to host services at different endpoints, however you don’t have the option to configure different ports or urls outside of the path. To activate the contextpath in your calls get, post, put.

Announcing Red Hat Developer Studio 12.0.0.GA and JBoss Tools 4.6.0
Announcing Red Hat Developer Studio 12.0.0.GA and JBoss Tools 4.6.0 from developers.redhat.com

Contribute to charleech/camel development by creating an account on github. The 'baeldung.api.path' only works in camel 2.18.x and below. Contribute to brmeyer/camel development by creating an account on github. What version of apache camel are you using? In this article we will discuss how to produce and consume rest services using apache camel.firstly we will show an example of rest producer, then we will lean how to. Connect and share knowledge within a single location that is structured and easy to search. If enabled and an exchange failed processing on the consumer side the response’s body won’t contain the exception’s stack trace. Apache camel is an open source integration framework that empowers you to quickly and easily integrate various systems consuming or producing data. To activate the contextpath in your calls.

If Enabled And An Exchange Failed Processing On The Consumer Side The Response’s Body Won’t Contain The Exception’s Stack Trace.


Contribute to brmeyer/camel development by creating an account on github. You are using the servlet component in your rest. To activate the contextpath in your calls. The 'baeldung.api.path' only works in camel 2.18.x and below. Connect and share knowledge within a single location that is structured and easy to search. Apache camel is an open source integration framework that empowers you to quickly and easily integrate various systems consuming or producing data. To activate the contextpath in your calls get, post, put.

What Version Of Apache Camel Are You Using?


The context component allows you to create new camel components from a camelcontext with a number of routes which is then treated as a black box, allowing you to refer to the local. Contribute to charleech/camel development by creating an account on github. In this article we will discuss how to produce and consume rest services using apache camel.firstly we will show an example of rest producer, then we will lean how to. It is right that it works like this. It is right that it works like this. The servlet component allows you to host services at different endpoints, however you don’t have the option to configure different ports or urls outside of the path. If you are using camel 2.19.x, you can set.

Related Posts

Posting Komentar